Cisco 350-401 - Implementing Cisco Enterprise Network Core Technologies (350-401 ENCOR)
An engineer must create an EEM script to enable OSPF debugging in the event the OSPF neighborship goes down. Which script must the engineer apply?
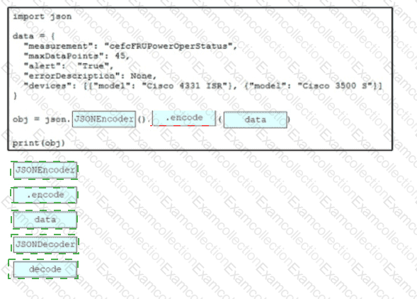
Drag and drop the code snippets from the bottom onto the blanks in the Python script to convert a Python object into a JSON string. Not all options are used.

Drag and drop the code snippets from the bottom onto the blanks in the script to convert a Python object into a JSON string. Not all options are used

Which unit of measure is used to measure wireless RF SNR?
Drag and drop the automation characteristics from the left onto the corresponding tools on the right. Not all options are used.

What is the base unit of definition in YANG?

Refer to the exhibit. Which result does the python code achieve?
Which component transports data plane traffic across a Cisco SD-WAN network?
What are two benefits of virtualizing the server with the use of VMs in a data center environment? (Choose two.)
What is one role of an AP join profile on a Cisco wireless network?




A screenshot of a computer AI-generated content may be incorrect.